Friday, May 5, 2023

Incredible Webforms For Marketers Ideas

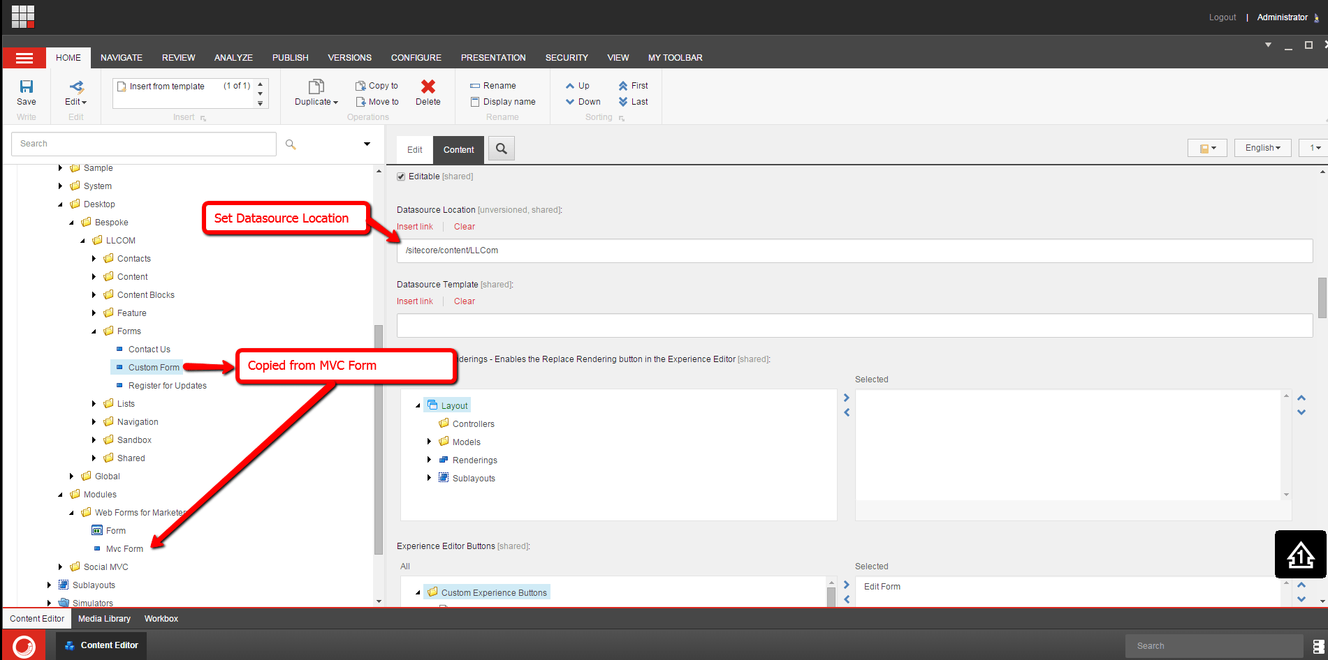
Incredible Webforms For Marketers Ideas. Web web forms for marketers (wffm) is a sitecore cms module used to simplify the creation of forms within sitecore cms. Gain the expertise you need to succeed in management, strategy, design and analyst roles and build the leadership and interpersonal skills employers seek.

Webforms for your Website ServiceMonster Help
Webforms for your Website ServiceMonster Help from www.help.servicemonster.net

* taxes and overages may apply. Optimize your email deliverability at scale on our custom mta (with a 99.999% uptime, you can count on us!) a powerful way. Web do you have some feedback for us?

Speed Up Testing & Increase Conversions By 30% With Better Analytics, Tracking And Design.


Web marketers use web forms for a number of reasons — to complete an order, keep track of a customer’s personal information, or collect lead information. Gain the expertise you need to succeed in management, strategy, design and analyst roles and build the leadership and interpersonal skills employers seek. A form consists of fields, and each field consists of a field name and field type.

Open Publication Table Of Contents.


Speed up testing & increase conversions by 30% with better analytics, tracking and design. Add a field to a web form. Requests for a demo 2.

Add An Mvc Form To An External Website With Fxm.


Web the web forms for marketers module enables you to create web forms. Edit, move or delete a web form. Ad heyflow helps you to build, design and integrate marketing forms without writing code.

Web Setting Up A Web Form.


Web sitecore webforms for marketers. Webforms have been recommended to me, but others on the team. Web web forms for marketers.

Web Sitecore's Web Forms For Marketers Is A Powerful Tool That Can Help Your Organization Gain Insight And Generate Leads.


Today we look at what to consider prior to. In the module, the field type. Ad heyflow helps you to build, design and integrate marketing forms without writing code.

No comments:

Post a Comment

AD Classics: Kaufmann House Richard Neutra

Table Of Content Arkansas Design Center About the Designer: Commentary: What it feels like to have your history-making play canceled during ...